takatoshiono's blog
takatoshiono's blog
読者になる

takatoshiono's blog

2015-06-20から1日間の記事一覧

2015-06-20

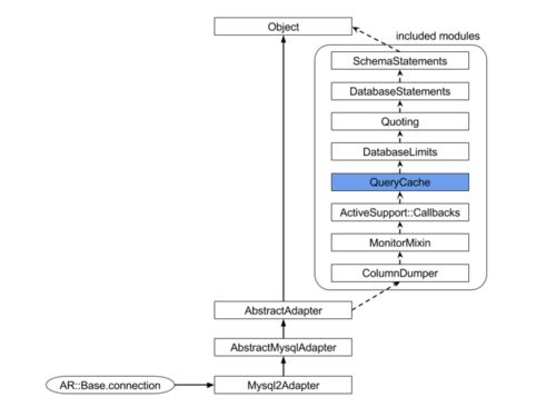
Rails のクエリキャッシュの仕組みを調べた

rails ruby code reading

はじめに Rails のログファイルに CACHE (0.0ms) という行が出力されることがある。 CACHE (0.0ms) SELECT `users`.* FROM `users` WHERE `users`.`id` = '1321459' LIMIT 1 [["id", "1321459"]] ここから以下のことがわかる。 このリクエストでこのクエリが…

はてなブックマーク - Rails のクエリキャッシュの仕組みを調べた
プロフィール
id:takatoshiono id:takatoshiono

Software engineer

読者です 読者をやめる 読者になる 読者になる
このブログについて
検索
リンク
  • はてなブログ
  • ブログをはじめる
  • 週刊はてなブログ
  • はてなブログPro
最新記事
  • 新しいMacの設定メモ
  • 文字コードの判定について調べたメモ
  • CSVをマスクする君を作った
  • 買ってよかったもの 2018
  • 夏休み後半のまとめ
月別アーカイブ
  • ▼ ▶
    2021
    • 2021 / 3
  • ▼ ▶
    2019
    • 2019 / 10
    • 2019 / 8
  • ▼ ▶
    2018
    • 2018 / 12
    • 2018 / 8
    • 2018 / 7
    • 2018 / 5
  • ▼ ▶
    2017
    • 2017 / 11
    • 2017 / 7
    • 2017 / 5
    • 2017 / 2
    • 2017 / 1
  • ▼ ▶
    2016
    • 2016 / 9
    • 2016 / 4
  • ▼ ▶
    2015
    • 2015 / 12
    • 2015 / 11
    • 2015 / 10
    • 2015 / 9
    • 2015 / 8
    • 2015 / 7
    • 2015 / 6
    • 2015 / 5
    • 2015 / 3
    • 2015 / 2
    • 2015 / 1
  • ▼ ▶
    2014
    • 2014 / 12
    • 2014 / 11
    • 2014 / 10
    • 2014 / 9
    • 2014 / 7
    • 2014 / 6
    • 2014 / 4
    • 2014 / 3
takatoshiono's blog takatoshiono's blog

Powered by Hatena Blog | ブログを報告する

引用をストックしました

引用するにはまずログインしてください

引用をストックできませんでした。再度お試しください

限定公開記事のため引用できません。

読者です 読者をやめる 読者になる 読者になる